Awesome UE5 Tools
Including open source and non-open source, commercial and non-commercial.
是否awesome,需要根据个人需求来判断。另外,第三方工具选择需要慎重~
更新
开源库收录不再这里更新,单独维护在 UE-Book 项目中。
Editor Tools
NanoGaussianSplatting Nanite-Style Gaussian Splatting Render

- 在 Unreal Engine 中实现实时大规模 3D Gaussian Splatting(类似 Nanite 风格),适合游戏、模拟和交互演示,支持大场景粒子光照渲染。
BlenderTools Blender Tools for Unreal Engine

- 一键把 Blender 中的资产直接发送到 Unreal Engine。支持类型:静态网格(含 LOD)、骨骼网格、动画序列、Groom 毛发(Alembic)等。
- 可以快速把 Unreal Marketplace 里的角色/动画重定向到 Blender 的 Rigify 骨骼上,并直接在 Blender 中创作新动画
Blender-For-UnrealEngine-Addons export asset from Blender to Unreal Engine
- 一键把 Blender 中的资产导出到 Unreal Engine,极大简化游戏开发 pipeline,节省大量时间
K2PostIt This is a fairly small plugin which is intended to look down upon Unreal's very annoying "Comment" node. Don't get me wrong, the "Comment" node is great for wrapping/labelling blocks of blueprint graph, but it's hardly a comment node!

- 一个更加强大,好看的注释工具,支持Markdown
Yap Yap is a project-agnostic dialogue engine running on FlowGraph. It is being built by studying games like Monkey Island to try and recreate their capabilties. It is usable via any combination of blueprint or C++, although you will need a C++ project to build this plugin.

- 一个基于FlowGraph的对话引擎,支持蓝图和C++
CustomShortcutsCustom Shortcuts is a plugin initially released to UE5 to allow designers to make their own editor shortcuts by executing blueprint editor code.

EnhancedPalettePlugin Enhanced Palette Plugin for Unreal Engine extends capabilities of Place Actors panel

- 该插件扩展了虚幻编辑器 Place Actors 面板的功能,允许从编辑器设置中进行自定义,并授予动态生成类别内容的能力。
MDViewModel An Unreal Engine 5 Model-View-ViewModel Plugin with automatic data binding to use in UMG Widget, Actor, and Object Blueprints
- 另一个UE的MVVM框架,支持actor、blueprint、UMG、object blueprints

- 另一个UE的MVVM框架,支持actor、blueprint、UMG、object blueprints
SubsystemBrowserPlugin Plugin that adds a Subsystem Browser panel for Unreal Engine Editor to explore running subsystems and edit their properties.

- 一个查看 Subsystem 的工具,用于探索正在运行的子系统并编辑其属性
BlueprintComponentReferencePlugin Blueprint Component Reference Plugin provides a struct and set of accessors that allow referencing actor components from blueprint editor details view with a component picker, it automatically identifies context and builds list of components for selection menu.
- 在编辑器里,当你有一个 UPROPERTY 要保存某个组件引用时,这个插件能自动列出目标 Actor 的组件选项供你选择,而不是手动输入或硬编码

- 在编辑器里,当你有一个 UPROPERTY 要保存某个组件引用时,这个插件能自动列出目标 Actor 的组件选项供你选择,而不是手动输入或硬编码
QuickActions Find Anything Inside Unreal Editor Quick

作者赠言
If you want to: Find and execute actions within Unreal in seconds without using your mouse
Increase your productivity by quickly accessing recent and favorite commands
Interact with Unreal's built-in functionality in a more user-friendly manner
Learn more about the tools by viewing their assigned shortcuts & detailed tooltips
Create your own automation scripts to simplify your workflows
Then I encourage you to keep reading, this product might be for you.
The true reason people love Apple products
"Apple products just work."
If you ask Apple users why they why they made their choice, there is a 80% chance this is the answer you will get.
After running this experiment on Twitter one day, I can confirmed that's the case.
The next day I went to the closest Apple Store to test out a MacBook 16inch Pro.
That's when I discovered the Spotlight Search.
That tool was so fast, fun and reliable to use.
I thought to myself: "This is the best thing ever, I need to bring it to Unreal Engine".
I have to admit, it was a lot more complicated than I anticipated and required much more work.
After a few months of late nights and a few more research trips to the Apple Store, I finally had something to show.
It wasn't anywhere near perfect, but the feedback I got from the community was incredible. It confirmed my assumption people will love it.
The reactions were enough to keep me going and I pour more and more time into it.
My Dream
On my journey to develop this tool, I've met some incredible people along the way. I am grateful for every single like, comment, retweet, dm or feedback received.
I hope one day this amazing tool will get fully integrated in the Unreal Engine.
Until that day, this plugin will remain here on the marketplace for free and open-sourced on GitHub.
I realized this is a much bigger project than I can take on my own.
Feel free to Contribute, steal, or do whatever you please with it.
- 仿MacOS的快捷操作,类似JetBrains的双击shift搜索
- 除了查找各种资产,还可以执行各种内置的命令,动作
- fab https://www.fab.com/listings/7b9e1f59-9367-4851-8aaf-a0479cd976be
- 文档 https://outofthebox-plugins.notion.site/Quick-Actions-28b7a364109441779f11d1e6f5f75658
SlateStyleBrowser This small tool lets you browse Unreal Engine's Slate styles easily, search for specific ones and copy slate code for the selected style or brush.
- 这个小工具可以让你轻松浏览虚幻引擎的Slate样式,搜索特定的样式,并复制选定样式或笔刷的Slate代码。

PropertyWatcher A runtime variable watch window for Unreal Engine using ImGui.
- 不是插件,是一个Imgui使用的代码案例

- 不是插件,是一个Imgui使用的代码案例
ImGuiPlugin A simple plugin for integrating Dear ImGui in Unreal Engine 5.
- 来自 amu_mhr 的 UE5 ImGui 集成
- 和其他 ImGui Plugin 不同的是,它通过套了一层 Slate Widget 来实现类型原生widget的dock效果
- 更好看的UIShader
- 附带一个 example: https://github.com/amuTBKT/ImGuiExamples
ImGui Supercharge your Unreal Engine development with Dear ImGui. This plugin is designed to be as frictionless and easy to use as possible while seamlessly integrating all of ImGui's features into UE's ecosystem.

- 另一个imgui,支持Multiple Viewports, Docking, Editor Support, Play-in-Editor, Remote Drawing
- 这里的docking是指
Dear ImGui的 原生的 docking 功能,而不是通过 Slate Widget 来实现的 dock 效果 - 多视口功能允许您将 Dear ImGui 窗口无缝地从主渲染上下文中提取出来 。在传统的游戏编程中,您的引擎/游戏通常会创建一个与图形上下文(例如使用 DirectX、OpenGL)关联的操作系统窗口,并且所有渲染都必须在此图形上下文中进行。除此之外,多视口还方便在多个显示器上使用 Dear ImGui。
- 在程序和独立 Slate 应用程序中使用 ImGui
UnrealImGui Unreal plug-in that integrates Dear ImGui framework into Unreal Engine 4/5.
- IDI-Systems 的 ImGui 集成,最多人用的版本
- Docking branch of Dear ImGui is correspondigly available on docking branch kept in sync with master as much as possible.
RaylibUE Bridge Raylib's easy-to-use drawing API with Unreal Engine's intuitive Blueprint nodes.
- 特定场景下有用:用一个 独立的渲染叠加层(overlay) 在 Unreal 的游戏视口上渲染。这样它的绘图是“叠加”在 Unreal 渲染结果上,而不是修改 Unreal 的渲染管线。
DFoundryFX Unreal Engine 5.6 Plugin with Dear ImGUI, customizable performance metric charts (including Shipping builds), Shader compiler monitoring and STAT commands control panel for Unreal Engine GameViewports.
- Unreal Engine 里常用的 STAT(统计/调试)命令,比如 STAT GPU、STAT CPU、STAT Scene 等,通常是通过控制台或命令行执行,这个插件提供一个面板来控制它们,更方便在 Game Viewport 里直接切换/查看
- 可以看到 Shader 编译过程/状态。比如什么时候 Shader 在后台编译、编译进度、是否有延迟或瓶颈
PropertyHistory Property History allows you to quickly see the history of a property. It works with most objects in Unreal: actors, material nodes, material instances... More advanced properties like arrays, map, sets and instanced structs are also supported.

- VoxelPlugin出品,必属精品,用于查看属性的历史记录
ProjectCleaner Unreal engine plugin for managing all unused assets and empty folders in project.
- 用于清理未使用的资源和空文件夹

- 用于清理未使用的资源和空文件夹
UEToolboxPlugin_Dev This repository contains a development setup for the Gradientspace UEToolbox plugin. The repo for that plugin only contains the plugin code, which must be built inside a UE5 project. So, this repo contains such a project, configured with some test levels and assets that are useful for checking that (eg) building and packaging works properly. Scripts for packaging the plugin for distribution on the FAB marketplace are also included.
- https://github.com/gradientspace/UEToolboxPlugin 这个是独立插件,上面的是示例项目
- 作者Ryan Schmidt(Gradientspace)曾在Epic Games工作,是Modeling Mode (建模模式) 和 Geometry Script (几何脚本),以及DynamicMesh3的核心开发者
- 该插件从闭源到开源的心路历程,值得细品:https://www.gradientspace.com/tutorials/2025/8/3/uetoolbox-parametric-assets-and-opensource
不幸的是,就我个人的抱负而言,Epic Games Inc 对“运行时工具”方面并不特别感兴趣。虚幻是用于游戏的游戏引擎,让世界上一些最优秀的游戏引擎开发者也关心如何将其打造成一个用于创作工具的实时引擎,这……很有挑战性。我一直主张,这就是我们将在《堡垒之夜》创意版中构建更高级编辑工具的方式,但当 Epic 转向专注于 UEFN(堡垒之夜虚幻编辑器)时,这个方向就夭折了。这就是为什么“如何在运行时使用 ITF”只能在本网站的文章(附件 A和附件 B)中了解,而你很难在 Epic 找到任何人承认这是可能的。
在 Epic 的 Lyra 项目中,我们拼凑了一个系统,用于追踪程序化 DynamicMeshActor (DMA) 与烘焙的 StaticMesh 以及放置的 StaticMeshActors 之间的关系,并且可以“交换” DMA 来代替 StaticMesh 进行实时编辑。但 DMA 必须存在于关卡中——我们的“交换”操作将它们隐藏在地平面以下很远的地方。完全是黑客行为。此外,追踪系统存在于关卡中,不支持多用户编辑,导致了大量问题。在 Epic 内部,我发现另一种方法变得流行起来,即使用纯编辑器的 ChildActorComponent 和程序化生成器,该生成器会烘焙到父 Actor 的 StasticMesh 中。但这只适用于单个实例,并且存在自身的问题。

NodeToCode Translate Unreal Engine Blueprints to C++ in seconds. Not hours.
- Node to Code只需单击一下即可将您的虚幻引擎蓝图图表转换为简洁、结构化的 C++ 代码。无需再花费数小时进行繁琐的手动转换,无需费力解释复杂的视觉逻辑,也无需在庞大的蓝图系统中导航。无论您是要优化性能、改进协作,还是学习/教授虚幻引擎 C++ API,这款由 LLM 提供支持的插件都能帮助您轻松完成蓝图到代码的转换。

BlueprintRetarget An small tool that allows retargeting invalid blueprints when its parent class is missing on UE4
RVisualNarrative RVisualNarrative 是一款为虚幻引擎(Unreal Engine)开发的跨版本对话状态机编辑器插件,旨在提供可视化、灵活且高效的剧情对话编辑或者状态机解决方案。
CrystalNodes Crystal Nodes contains a simple module that changes your blueprint graph style. It uses custom material as slate brush and is compatible with blueprint wiring plugins. This may have little performance impact, but it's acceptable. The plugin does not tick when playing in editor or simulating.
UE_TAPython TAPython is an editor plugin for Unreal Engine. It provides a framework for creating python editor tools in Unreal Engine, and live Slate editing for developers, which makes creating menus and UE native Slate UI much easier and faster(without any compiling time or restart editor). The plugin also provides 200+ editor tool interfaces to use, making developing UE editor tools very simple and efficient.
- 并非开源项目,但免费使用,看着很多增强的编辑器插件,我还没有尝试

BPCorruptionFix Sometimes BPs get corrupted, due to Actor Component changes. Their type, their name, declaring them with the wrong properties, saving information about them inside of BPs … there are a number of ways this can happen.
- 有用,但不常用
AdvancedUI 修改并保存UE编辑器的默认缩放比例。 Unreal Engine 5 Advanced UI Editor. it to start working This Unreal Engine Plugin allows setting a custom and persistent UI scale for the editor as well as allowing you to disable Slate UI tooltips in the editor (probably only useful for Linux).
- 目前只有保存缩放比例的这一个功能。
UE-ProgramBrowser Create, Build, Pakcage an Unreal Engine Standalone Program Application. 使用虚幻引擎(Unreal Engine)提供的资源创建独立应用程序(Standalone Program)而非游戏(Not Game),本插件实现了对独立应用程序从创建到打包的一键式流程管理
UEGitPlugin Unreal Engine Git Source Control Plugin (refactored)
PCG Assets 大量PCG C++自定义节点资产
WFCLevelCreator UE5 WFC 算法生成地图
- https://www.bilibili.com/video/BV1jz421C7bS/ 还可以参考他自定义slate ui 的实现,作者很有干货

动画纹理 直接把GIF作为为一种资产 This plugin allows you to import animated GIF into your Unreal Engine 4 project as a new AnimatedTexture asset type.
Renom UE5改名工具 A simple tool to rename Unreal Engine projects.
- (实测不是很好用, 可能是项目自身原因)
MDMetaDataEditor 支持使用蓝图修改、配置元数据。Unreal Engine 5.1+ plugin to enable editing meta data of Blueprint Properties, Functions, and Function and Event Parameters
RefreshAllNodes 该插件在编辑器中创建一个按钮,它将在所有蓝图上运行内置的“刷新所有节点”命令。Unreal Engine plugin that refreshes and compiles all of your blueprints.
- 只有一个按钮,点击了会刷新全部蓝图文件。
Cog 基于Dear ImGui的UE调试工具集合。Cog is a set of debug tools for Unreal Engine built on top of Dear ImGui
- 提供比UE原版更好用的GAS、EnhancedInput、行为树、CheatMenu等调试工具。

Minesweeper Minesweeper Editor Tool. Fully made with Slate
- Slate 实现的扫雷游戏

Animation
TurboSequence 用GPU加速骨骼动画 Skeletal Based GPU Crowds for UE5 🚀
mixamo_converter mixamo 根动画转换神器。 Blender addon for converting mixamo animations to Unreal 4 rootmotion
ALSXT Advanced Locomotion System Refactored with expanded Character States, Improved Foot Print system, Sliding, Vaulting and Wallrunning(XT)
风动骨骼布料物理 Real looking cloth physics engine for Unreal.
KawaiiPhysics 低计算成本物理动画模拟。Kawaii Physics is a pseudo-physics plugin for Unreal Engine 4 and 5. It allows you to create simple and cute animations for objects like hair, skirts, and breasts.
ThreepeatAnimTools 该存储库包含 Unreal 5.4+ 曲线编辑器过滤器和经过大量修改的 MetaHuman 角色选择器,适用于 Metahuman 和基于 UE5-Mannequin 的控制装置。 This repository contains Unreal 5.4+ curve editor filters and a heavily-modified MetaHuman character picker that works for both Metahuman and UE5-Mannequin-based control rigs.
ProceduraAnim UE5程序化动画例子,四足机器人演示
SimpleRideControl 仿老头环上马动画和镜头控制
Niagara
Niagara Destruction Driver Turn CHAOS destructibles (Geometry Collection assets) into very performant GPU simulated destructible static meshes driven by Niagara particles.
- 使用Niagara驱动chaos破坏的网格体,用GPU提高性能,非常好的学习资源

SpawnToNiagara This sample provides blueprint code and levels examples on how to spawn specific textured (selected by per particle random value) particles to a single niagara system.
相关项目:https://github.com/aggressivemastery/NaniteMaterialUnification 演示如何使用 PerInstanceCustomData 和 CustomPrimititiveData 在单个主材质中驱动纹理选择。这使得 Nanite 网格及其上的所有材质能够通过一次DrawCall进行渲染。
GameDevMicah 是GiantessPlayground的作者:https://x.com/gamedevmicah
Gameplay
HeartGraph A generic runtime node graph editor and viewer for Unreal Engine. Supports versions 5.3 and 5.4, with legacy branch for 5.2 with a limited feature set. Compiles on Windows and macOS.

- 在运行时给玩家提供蓝图编辑器!
GameItemsPlugin An Unreal plugin with classes and tools for creating gameplay items, inventories and equipment.
- Lyra 的扩展,GAS相关,MVVM,可以学习一下相关写法。
GameExperiencesPlugin An Unreal plugin for defining modular extensions to game modes that leverage the GameFeatures plugin. Based on Lyra experiences.
- 一系列游戏功能操作,用于模块化添加技能、控件等。它与 GameExperiences 插件完美兼容,允许每个体验自定义要启用的技能和 UI。
ExtendedGameplayAbilitiesPlugin Unreal plugins that extend gameplay abilities and related systems.
- GAS的一些扩展,可以参考学习一下
Starfire A collection of UE5 plugins that I've developed over the course of my hobby development. Some of which has also been used professionally in some version.
UE-Portals This plugin has been developed for the study of visual properties only. Thus, although the teleportation aspect has been implemented, it is really secondary and not much work has been put into it. Main branch works for UE-5.1 thanks to @dirtydanisreal, and there is a dedicated branch for UE-4.

Array-Utils STL utilities for Unreal Engine Arrays.

SharedCoolingAbility SharedCoolingAbility是一款简洁式开箱即用支持单机、联机的共享冷却插件,不需要你写一行代码,也不会耦合你的项目代码,只需要在自己的AbilitySystemComponent类继承一个接口和继承自共享冷却Ability即可实现公共CD。不管你是项目使用还是插件使用都非常的便捷。

ue-gameplay-work-balancer Unreal Engine Plugin that helps you spread work (time slice it) across multiple frames so your game maintains a stable frame rate (FPS).

VoxelPlugin Open-source plugin with the Core module of Voxel Plugin
- 虚幻引擎5的voxel插件 https://voxelplugin.com/
- 个人免费使用,目前只开源了1.0,2.0预览版需要付费

FutureExtensions Unreal Engine plugin for async task programming
UE5CoroUE5Coro 为虚幻引擎 5 实现了 C++20 协程支持,注重游戏逻辑、便利性,并提供与引擎的无缝集成。UE5Coro implements C++20 coroutine support for Unreal Engine 5 with a focus on gameplay logic, convenience, and providing seamless integration with the engine.
- 让蓝图也支持协程函数。
- wrap了多个module, 使用方便。
- C++
UFUNCTION(BlueprintCallable, meta = (Latent, LatentInfo = LatentInfo)) FVoidCoroutine Example(FLatentActionInfo LatentInfo) { UE_LOGFMT(LogTemp, Display, "Before delay"); co_await UE5Coro::Latent::Seconds(1); // Does not block the game thread! UE_LOGFMT(LogTemp, Display, "After delay"); // Moving out of the game thread is as easy... co_await UE5Coro::Async::MoveToTask(); UE_LOGFMT(LogTemp, Display, "In game thread: {0}", IsInGameThread()); FString Value = TEXT("Imagine this was expensive to compute"); // ...as moving back in: co_await UE5Coro::Async::MoveToGameThread(); UE_LOGFMT(LogTemp, Display, "In game thread: {0}", IsInGameThread()); UE_LOGFMT(LogTemp, Display, "Value: {0}", Value); }
GenericGraph Generic graph data structure plugin for ue4

- VoxelPlugin作者推荐的通用图数据结构插件
FlowGraph 将其作为开源项目发布的目的是让人们能够更轻松地讲述精彩的故事并构建身临其境的世界。这使我们能够丰富视频游戏的故事叙述,从而激励人们并让我们的世界变得更美好。 Design-agnostic node system for scripting game’s flow in Unreal Engine
Dialogue Plugin Dialogue Plugin System for Unreal Engine
SPUD 易用存档系统。 SPUD is a save game and streaming level persistence solution for Unreal Engine 5.
stream-chat-unreal 聊天框架,源码值得学习。该steam不是那个steam。The Stream Chat SDK is the official Unreal SDK for Stream Chat, a service for building chat and messaging games and applications.
Character
- Mutable 角色自定义系统 Mutable generates skeletal meshes at runtime in your game. If your project needs content that can change dynamically, then Mutable is a good candidate to do that for you. It is always referred to as a "Character customization system", however it can generate any kind of skeletal mesh, including animls, props and weapons.
UI
Ultimate-CommonUI-Menu-System This project provide the Ultimate Modular Menu System for Unreal Engine 5 using Common UI where everything is easy to reuse/build on. For the options menu, there is everything you need from basic scalability settings to DLSS/FSR/XeSS/NIS/TSR settings but also Post Process or Lumen settings and NvRTX settings like RTXDI or SER.

- 非常多功能,还有NVRTX分支的支持!支持Enhanced Input
- TSR/DLSS/FSR/XeSS设置、音频/音量设置(音乐、环境音效、音效、语音、控制器扬声器等)、输入映射等等。
UMG3dRenderWidget The UMG3dRenderWidget plugin provides the bridge between the PocketWorlds plugin from Epic (available in Lyra) and UE projects. This allows for adding 3d views of whole levels in a normal UMG widget.
Lyra的扩展,可以将3D场景渲染到UMG中
这个插件 “UMG3dRenderWidget” 提供了一个桥梁,把 Epic 的 PocketWorlds 插件(通常用于 Lyra 框架中)与 UE 项目连接,使得可以在普通的 UMG 界面中显示整个关卡的 3D 视图
如果你想在 UI 中展示 独立世界(比如角色选择界面、商店模型、迷你场景),UMG3dRenderWidget 这类插件更合适。
如果你只是想把 主场景或子区域 渲染到 UI 上,RenderTarget 足够。
Game UI Assets Guide This is a guide for UI/UX artists and designers when they need to send their exported files to the programmers that need to implement them in games.
给艺术家和设计师的UI 资产导出指南,方便和程序员沟通。
DeferredPainter An UMG exposed deferred paint container for Unreal.
- 这个 Deferred Paint Container (延迟绘制容器) 的核心作用就是绕过这个常规的绘制流程。当 Defer render (延迟渲染) 被启用时,它会告诉渲染器:“先别画我里面的东西,等你们把其他所有常规的UI都画完了,最后再来画我。”
https://github.com/DoubleDeez/MDFastBinding A versatile and performant alternative to UMG property bindings for designer-friendly workflows. The goal was to build a tool that allows mutating raw data into a form that can drive visuals, all within the editor, while staying performant.
- 一个多功能且高效的 UMG 属性绑定替代方案,适用于设计师友好的工作流程。目标是构建一个工具,允许将原始数据转换为可驱动视觉效果的形式,所有操作都在编辑器内完成,同时保持高性能。

UIDatasource Light MVVM plugin for UI development
CowNodes Improved Version of Epic's CreateWidget and CreateWidgetAsync (from CommonGame)
- 异步创建widget
WidgetSplineSystem Unreal-Engine-Widget-Spline-System is a free and open-source plugin for Unreal Engine that introduces a powerful spline widget. With this widget, developers can effortlessly draw 2D lines which can be edited both in the UMG editor and during runtime.
- 可编辑的样条线绘制widget,发者可以轻松绘制 2D 线条,并且这些线条可以在 UMG 编辑器和运行时进行编辑
NiagaraUIRenderer Niagara UI Renderer | Free Plugin for Unreal Engine
MeshWidgetExample SMeshWidget Example
UINavigation 不想用CommonUI可以考虑这个。A UE4/5 plugin designed to help easily make UMG menus navigated by mouse, keyboard and gamepad
UE-BYGRichText Rich text library supporting customizable Markdown formatting
Feature Unreal Rich Text BYG Rich Text Nested styles ❌ ✔️ Customizable syntax ❌ ✔️ Markdown-like shortcuts ❌ ✔️ Inline images ✔️ ✔️ Style-based justification ❌ (block only) ✔️ Style-base margins ❌ (block only) ✔️ Inline tooltips ✔️ ✔️ Customizable paragraph separator ❌ ✔️ XML-like syntax ✔️ ✔️ Datatable-based stylesheet ✔️ ❌ Blueprint code support ✔️ ❌
ElementUI-UMG-Kit An easy way to change the style of your elements that extends beyond the default ones the Common UI provides.
UI Tweening Libary for UE4/UMG UI 补间动画方便C++ 使用。 Unreal 4 UMG UI tweening plugin in C++
C++// Make UWidget MyWidget fade in from the left const float TweenDuration = 0.7f; const float StartDelay = 0.3f; UBUITween::Create( MyWidget, TweenDuration, StartDelay ) .FromTranslation( FVector2D( -100, 0 ) ) .FromOpacity( 0.2f ) .ToReset() .Easing( EBUIEasingType::OutCubic ) .Begin();UEImgui IMGUI的使用,支持代码编辑器

运行时图片加载器 支持GIF,webp 格式。 Load images and GIFs into Unreal at runtime without hitches

Material
MaterialVault The purpose of this plugin is to provide a consolidated and comprehensive interface for all types of projects to work with. Any projects needing materials and textures can use this interface much faster and efficently than the standard spread out functions native to Unreal. Save time on set or in studio by not needing to navigate through folders and getting lost. Quickly see, Apply and Edit materials directly in this interface. Version control of materials in Lookdev, CMF and other sub functions of an industry can utilize this interface to have a much more hands on and instant feedback and adapt system within Unreal.
Automotive Materials Automotive Materials is a collection of 164 high quality automotive-themed Materials and Textures which have been setup for use in Unreal Engine 4. The materials have been optimized to take advantage of techniques and features such as ray tracing and object space triplanar projection.
Unreal_Engine_Essential_Materials_UE5 This Unreal Engine Project contains a selection of Materials and Material Functions that can be used for most if not all surfaces.

- 一个精选的UE5材质库,包含基础模板(如视差遮挡、布料动画和主材质),所有纹理使用Creative Commons许可。文件大小优化,适合快速导入项目
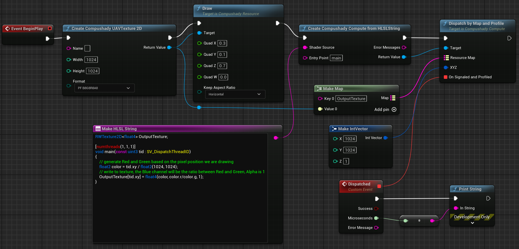
CompushadyUnreal Compushady is an Unreal Engine 5 plugin aimed at easily (and quickly) executing GPU shaders.

- 简化HLSL绑定, 更容易使用的Compute Shader for UE5
- 支持 GLSL, HLSL, 直接在蓝图使用,自带高亮
RTMSDF 2D signed distance field generators & importers for Unreal Engine 5

- An Unreal Engine 5 Plugin that provides importers for generating 2D SDFs from .svg source files and all Unreal-supported texture source files (.psd, .png, .tif etc). Uses MSDFGen for processing of SVG files. Currently supports UE5.4+
SceneViewExtensionTemplateUnreal Engine 5 plugin template for adding a custom rending pass into the engine with a SceneViewExtension
- 为 Unreal Engine 5 提供的插件模板,目的是在不改引擎源码的前提下,向渲染管线里注入自定义渲染 pass(custom rendering pass),通过 Unreal 的 SceneViewExtension 接口 + 引擎子系统(Engine Subsystem)维持生命周期。
UE5_Tut_5_Custom_Material_Node Tutorial code for how you can create your own material nodes for use in any material. The example is a simple Desaturate node.
MaterialMaker A procedural textures authoring and 3D model painting tool based on the Godot game engine
- 虽然说支持 Unreal Engine,但是测试发现生成的hlsl 依然代码存在很多报错 (2025.7.30)

ProceduralDrawingMaterialSamples About A collection of procedural drawing material samples for Unreal Engine (UE5). Useful for learning technical art and for reference in your projects.
DarknessFX/UEMaterials DarknessFX Collection of Unreal Engine Materials

NetWork
UE5.5-SteamSessionHelper Blueprint-friendly fix for Steam hosting/joining issues in Unreal Engine 5.5.

- Unreal Engine 5.5 在 OnlineSubsystemSteam 中引入了一些怪癖,破坏了多人游戏的工作流程,👉 此插件修复了这些问题并恢复了可靠的 Steam 多人游戏工作流程。
VaRest REST API plugin for Unreal Engine 4 - we love restfull backend and JSON communications!
- 该项目作者已经停止维护, 作者推荐自己fork后使用。
- 但fab 版本依然在更新,且免费:https://www.fab.com/listings/5b751595-fe3e-4e85-b217-9b5496ab6d3f
Framework
PCGExtendedToolkit PCGEx is a free (libre) Unreal 5 plugin that expands PCG capabilities. It offers a variety of high-performance nodes; with an edge for building relational graphs (Freeform, Delaunay, Voronoi, MST etc), advanced pathfinding; and much more.
- 比官方PCG更强大的PCG工具,带示例项目:https://github.com/Nebukam/PCGExExampleProject
- 文档 https://nebukam.github.io/PCGExtendedToolkit/

imgui 代码驱动的UI开发方式,无需可视化编辑器, 对程序员非常友好。 Dear ImGui: Bloat-free Graphical User interface for C++ with minimal dependencies
- API简单直观,学习曲线平缓
- 快速实现工具类UI,如调试面板、属性编辑器等
- 非常适合做游戏内调试工具、编辑器扩展
Taichi Taichi 是一个并行计算框架,适合计算密集型任务(例如写Shader、物理仿真和人工智能等任务)高度依托于并行计算 Productive, portable, and performant GPU programming in Python.
spine-runtimes Spine 是一款针对游戏开发的 2D 骨骼动画编辑工具, 支持虚幻。
MassSample understanding of Unreal Engine 5's experimental ECS plugin with a small sample project.
MassAIExample A project primarily used to experiment with Mass, an ECS Framework
MaaassParticle A UE5 plugin that renders large-scale crowds through Niagara and can control them via state management. This is the Epic project deliverable from Krafton Game Tech Lab 1st Generation Team 2.

UnrealLibretro Libretro 游戏模拟器 UnrealLibretro is a Libretro Frontend for Unreal Engine. It is a Blueprint compatible library that lets you run emulators within Unreal Engine. More Technically it allows you to run Libretro Cores.
Tools
UnrealEngine-UpdateTracker This project is an automated service that periodically monitors updates to Unreal Engine's private GitHub repository, summarizes important changes (such as new features and specification changes) using AI (Google Gemini), and posts them as reports to GitHub Discussions.
- 使用 Gemini AI 自动化分析 Unreal Engine 的更新,生成的报告将作为“虚幻引擎每日报告”发布到存储库的 GitHub 讨论中
https://github.com/Buckminsterfullerene02/UE-Modding-Tools A databank of every UE modding tool & guide that have potential to be used across multiple UE games
- 这是一个涵盖所有可能适用于多款虚幻引擎游戏的模组工具的数据库。
UETools-GUI Dumper-7 (SDK) based solution for rapid debugging of Unreal Engine powered titles.
- 一个基于 Dumper-7 的运行时调试 / modding 工具。作者在 README 里写明用于快速调试并且提到用 DLL 注入到游戏进程,还列出 Cheat Engine 等注入工具作示例
UnrealAnalyzerMCP A Model Context Protocol (MCP) server that provides powerful source code analysis capabilities for Unreal Engine codebases. This tool enables AI assistants like Claude and Cline to deeply understand and analyze Unreal Engine source code.
DreamTranslatePO An automated translation tool for po localization files or csv localization files
- 虚幻引擎本地化工具,支持PO文件和CSV文件的自动翻译 接入AI

- 虚幻引擎本地化工具,支持PO文件和CSV文件的自动翻译 接入AI
UnrealHeightMap Unreal Engine 16 Bit Grayscale PNG Heightmap Generator
- 在线高度图生成工具,经测试,大部分真实地形都能获取;少部分区域只能获取低精度。
- https://manticorp.github.io/unrealheightmap/
DreamUnrealManager WinUI3 Unreal Engine Project / Unreal Engine Manager
- UE引擎/项目管理器 + 可视化预编译插件批量构建工具

- UE引擎/项目管理器 + 可视化预编译插件批量构建工具
KeywordGacha 使用 AI 能力分析 小说、游戏、字幕 等文本内容并生成术语表的次世代翻译辅助工具

ComfyTextures 用扩散模型给3d模型场景自动生成贴图。 Unreal Engine ⚔️ ComfyUI - Automatic texturing using generative diffusion models

RGB↔X AI根据输入图片生成材质。 RGB↔X: Image Decomposition and Synthesis Using Material- and Lighting-aware Diffusion Models

Libretro Shader 老电视机、老游戏 滤镜。 This repo is for glsl shaders converted by hand from libretro's common-shaders repo, since some don't play nicely with the cg2glsl script.

glslViewer Console-based GLSL Sandbox for 2D/3D shaders

UnrealGPUSwarm 学习compute shaders的例子。 This project is a good starting point for learning how to write compute shaders in Unreal. It implements a boid simulation the GPU. It achieves 0.5 million boids at 45 fps on a GTX 1080.
Plugins
TransitionFX_Dev Unreal Engine 5 plugin providing various screen transition effects (Fade, Iris, Pixelate, etc.)

UnrealRoboticsLab A high-fidelity, open-source robotics simulator integrating Unreal Engine's photorealistic rendering with MuJoCo's precision physics.
- 把 MuJoCo 物理引擎嵌入 UE5,支持照片级渲染 + 精确物理接触、40+ 传感器、Python/ROS 2 集成、拖拽 MJCF 文件。适合机器人仿真、AI 训练
RTXGI-UE-5.7-Plugin Porting RTXGI to 5.7 and SM6
- UE 5.7 专用的 RTX Global Illumination 插件(原版有 artifact 问题,这个 fork 修复了)。为了让尽可能多的开发者享受到 RTXGI 的优势,所有 RTXGI 1.1 的功能现在都可以通过 RTXGI UE 插件在虚幻引擎中使用。
Engine
CSLocTools A plugin and a set of engine patches for Unreal Engine 5 that help with localization and string table management.
- 这是一个非常硬核的本地化重构工具,通过修改引擎源码来实现
- 对项目内资源文件(Asset Files)的补丁:这是它的核心功能。它会自动修改你的蓝图控件(Widgets)等资源文件(.uasset 文件,这是一种二进制格式的文件),将原本硬编码(in-place)在控件里的文本(FText),替换为对字符串表(String Table)的引用。
- 解决一个“技术债”(technical debt)问题:项目中已经存在大量硬编码在各个UI控件里的文本,现在需要将它们统一迁移到字符串表中进行管理。这个迁移过程,它通过 Python 脚本、生成 CSV 清单、再通过编辑器命令执行的方式来批量自动化处理
MooaToon-Engine 漫画风卡通渲染引擎
- 改了引擎管线,需要作为上游合并到UE5源码
- 官网 https://mooatoon.com/
- 实时的环境交互: 灯光, 阴影, 全局光照等, 就像UE原生的材质一样. 动态的角色表现, 出色的可控性, 同时满足影视和游戏的需求.
UnrealEngine-Angelscript AngelScript for Unreal Engine Angelscript Integration for Unreal Engine
- 官网 https://angelscript.hazelight.se/
- 天使脚本引擎,伟大无需多言:UnrealEngine-Angelscript is a set of engine modifications and a plugin for UE5 that integrates a full-featured scripting language. It is actively developed by Hazelight, creators of Split Fiction and It Takes Two, which were shipped with the majority of their gameplay written in angelscript.
NvRTX NvRTX is an optimized and feature-rich branch that contains all the latest developments in the world of ray tracing.
- 官网 https://developer.nvidia.com/game-engines/unreal-engine/rtx-branch
- 幻引擎的 NVIDIA RTX™ 分支 (NvRTX) 经过优化,并包含光线追踪和神经图形领域的最新进展
Moon-Engine Angel Script & Toon Rendering & NvRTX Unreal Engine
- 合并了三大上游: AngelScript, Toon Rendering, NvRTX
Unreal-NvRTX5.0-PhysX-ViteStudioFork of NvRTX-5.0 (DDGI Optimized) With PhysX, Tessellation (WIP) and Clang 13 compliance
- 该 Engine Fork 的目标是提供性能最高的虚幻引擎 5 迭代。基于UE NvRTX 5.0版本,之所以不用最新的UE(目前是5.7)是因为新版本的UE性能下降了很多,比如与虚幻引擎 5.6 相比,5.0 版本的移动和碰撞计算速度提高了 2.2 至 2.7 倍,
Script
UnrealSharp UnrealSharp is a plugin to Unreal Engine 5, which enables developers to create games using C# (.NET 9) with Hot Reload
- 支持热更新和.NET 生态,NativeAOT编译已经在开发中
Puerts PUER(普洱) Typescript. Let's write your game in UE or Unity with TypeScript.
- 在Unity支持 AOT 编译;在UE5 没看到相关说明,估计只能JIT,若平台不支持JIT会退化到解释执行
UnLua A feature-rich, easy-learning and highly optimized Lua scripting plugin for UE.
Python
PythonSamples contains some python samples to script the editor in Unreal Engine.
UnrealEditorPythonScripts Some of my personal scripts i made to use for my own projects
Projects
AstralShipwright ASTRAL SHIPWRIGHT / Full game sources for Astral Shipwright, a space sim made with Unreal Engine 5

HeliumRain HELIUM RAIN / Full sources for Helium Rain, a realistic space opera using Unreal Engine 4

UE5RuntimeToolsFrameworkDemo Sample project/code that uses the UE5 InteractiveToolsFramework to provide a small modeling app at Runtime
StateTreeTest Advanced AI system using Unreal's State Tree. The enemy can cast magic, switch between passive and aggressive states, and search for health potions with EQS when low on health. Includes 3 different State Tree, several custom tasks, utility selectors, and some logics adapted from my HAIPro plugin, which will support State Tree integration in future.

FlowField-RVO2 A FlowField+RVO2 source code finished with Cursor.
MaxQ 演示了如果使用NASA的航天规划和分析的行业标准航天工具集(如何引入第三方C语言库)。 spaceflight Toolkit for Unreal Engine 5
KittensMaze 一个GAS项目。 A source code of "Kittens' Maze", a free to play game developed in Unreal Engine 4
OnAllFronts-Public Mass Entity (ECS) framework Demo
- 可以作为City Sample 项目的插件使用
- https://github.com/Leroy231/ProjectMStarter 主项目

ParagonUIPrototyping 8年前的UE4项目,可用于学习UI构建。 Paragon UI Prototyping using UE4.11 UMG
ActionRPG_UE53 官方GAS项目升级虚幻5的版本。Action RPG sample project upgraded to the latest Unreal Engine 5.5
PixelSpiritDeck 大量Shader基础图形用例学习。 Each Pixel Spirit card presents a visual element together with the GLSL shader code that generates it. Ultimately, these elements can be reused and combined to compose an infinite visual language. This deck is a tool for learning, a library, and an oracle.
MeshCuttingGunSample 演示物理抓取,和对模型的切割还原。Mesh-Cutting/Restoring mechanics
- 作者还有更多的开源项目:https://unrealengineresources.com/samples

XFXInfinityBladeEffects Epic Games Infinity Blade Effects as a plugin
Other
msdfgen Multi-channel signed distance field generator
- 多通道 signed distance field 生成器
UnrealVerse Information and links about Epic's Unreal Engine including Verse programming language for UEFN, Unreal, Fortnite and the Metaverse along with UE5 and the UE6 convergence
flecs A fast entity component system (ECS) for C & C++
- Flecs 是一个快速轻量级的实体组件系统,可让您使用数百万个实体构建游戏和模拟。


- 提供用于分析 ECS 性能的统计插件,以及用于监视和控制您的应用程序的基于 Web 的 UI
- 使用 emscripten 无需修改即可在浏览器中运行
UE_Modding A collection of UE4 (and 5) Modding Guides. The perfect place for anyone new, to learn UE modding and start creating mods today.
- 虚幻引擎第三方魔改模组开发指南
cheat-engine Cheat Engine is a development environment focused on modding games and applications for personal use.

lua-bytecode-parser-ce A versatile Lua 5.3 bytecode parser that supports both standard Lua bytecode and Cheat Engine modified format.
lazygit simple terminal UI for git commands
avbd-demo2d Augmented Vertex Block Descent (AVBD) reference implementation
audivis-relay Audivis Relay 是一款轻量级的麦克风串流软件,能够将物理麦克风的音频实时传输到虚拟麦克风设备,适用于远程会议、直播、语音聊天等场景。

Mesh2Motion Import a 3D Model and automatically assign and export animations with Mesh2Motion. This is kind of similar to a web application like Mixamo, but I would like it to be more flexible so it can support other model and skeleton types. Hopefully the open source nature means it can be expanded on and evolve more than than the closed tools have.
Noclip.website A digital museum of video game levels
awesome-unreal Some Unreal Engine Tools
highway Performance-portable, length-agnostic SIMD with runtime dispatch
autogen AutoGen is a framework for creating multi-agent AI applications that can act autonomously or work alongside humans.
dify Dify is an open-source LLM app development platform. Its intuitive interface combines agentic AI workflow, RAG pipeline, agent capabilities, model management, observability features and more, letting you quickly go from prototype to production.
airi 💖🧸 Self hosted, you owned Grok Companion, a container of souls of waifu, cyber livings to bring them into our worlds, wishing to achieve Neuro-sama's altitude. Capable of realtime voice chat, Minecraft, Factorio playing. Web / macOS / Windows supported.


































